Notice: Polkadot has migrated to AssetHub. Balances, data, referenda, and other on-chain activity has moved to AssetHub.Learn more
XCM API & XCM SDK 5 months of maintenance and server cost coverage proposal
Dear Kusama community,
Meet:
The first 🥇 XCM API in Polkadot and Kusama ecosystem.
A project that was awarded first 🥇 place in Polkadot Hackathon Global Series APAC 2023 held in South Korea.
The advantages of LightSpell⚡️ XCM API for developers:
- Simplified XCM message construction via unified patterns
- XCM API reduces call construction time to seconds
- Built-in user error prevention for seamless operation
- Built-in Token authentication for DDoS prevention
- Easy to use tech stack: Typescript, Nest.js, ParaSpell XCM-SDK
- Completely free with an MIT license
- Also designed for simple private deploy
- XCM API handles complex logic and you are only required to provide basic details to create calls (Junctions and other complex details are auto-filled for you)
- API Offloads your server from heavy computing required to construct calls (You receive constructed message already)
- API saves you server costs (Because of the reason mentioned above)
- API features Package-less integration (No need to install anything compared to SDK alternatives)
- API is simple to implement (Constructed to be as dev-friendly as possible)
- API is already live on the following link: https://api.lightspell.xyz
These are our metrics since Sep. 13th 2023 (The day that API went Live)
We can see stable growth in requests and unique users. API has been up for 5 days now and we cannot wait to see what it can achieve in 5 months from now.
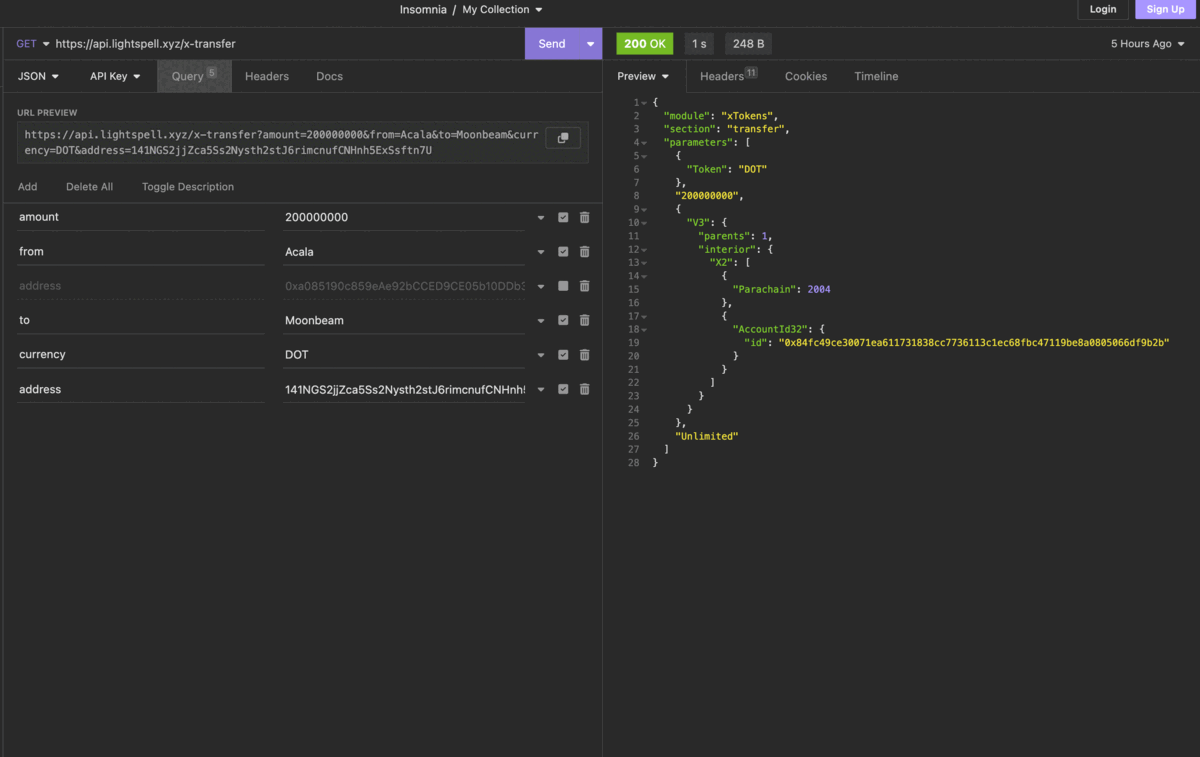
This is how XCM API works
In the following gif, you can see different XCM calls being created and useful asset query operations (Unique to our API and SDK). These are especially handful for front-end use cases.
Implementation made easy with our docs
Meet our comprehensive docs covering just about every topic developers will meet with when implementing XCM and our tools into their dAPPs. 
Our team and history:
- By now we completed 4 Web 3 Foundation grants meant to fund the development of our common good tools. This goes to show our dedication to the topic and the community. They can be observed here: Phase 1, Phase 2, Phase 3 & Phase 4.
- The idea of maintenance funding was suggested by Web 3 Foundation here: Proposal
- We have been granted trust from you - the Kusama community in the following grant which helped us further perfect our XCM SDK: Grant application ParaSpell XCM SDK Upgrade proposal
- Our latest achievement is getting 🥇first place at the Polkadot Global Series APAC 2023 Hackathon in the XCM Integration track. Here is the final announcement post.
The team behind the project has been hacking in the Polkadot ecosystem for a while now. The team consists of 2 members:
- Dušan Morháč: Recent PBA 2023 Buenos Aires Alumni, Building in ecosystem since 2021, LINKEDIN, GITHUB
- Michael Absolon: Typescript expert with 2 years of experience, Building in the ecosystem since 2022, LINKEDIN, GITHUB
Aim of this proposal:
The proposal aims to aid server costs and maintenance for the 🥇 first XCM API in the Polkadot and Kusama ecosystem. Maintaining XCM API also includes maintaining its core component - XCM SDK. These common good tools will be fully maintained for the mentioned period starting on 1st October and ending on 1st February. This proposal allows both tools to remain completely free for the entire Polkadot and Kusama community. It also allows our team to dedicate time to help other teams that wish to implement our tools.
Proposal schedule
- Discussion: 18. Sept. 2023 - 24. Sept. 2023
- Voting: 25. Sept. 2023 - 8. Oct. 2023
Documents associated with this proposal:
Full proposal (Contains detailed information on how we plan to use funds)
Documentation for both XCM API & XCM SDK
Other
Our proposal was discussed on the Kusamarian show episode AAG66
We stopped by to talk about the proposal on the Kusamarian show episode AAG68
Delivery
Thanks everyone for such amazing support 🤝. We truly appreciate this and will work hard 👨💻 to fulfil our promises. Feel free to check our delivery documents. They will update as the process goes on (They will be completed last day of each month).
Comments (4)
Requested
Proposal Passed
Summary
0%
Aye
0%
Nay
Aye (273)0.0 DOT
Support0.0 DOT
Nay (43)0.0 DOT



Hello Team,
Great work! I wanted to view your work, but when I visit "https://api.lightspell.xyz" it redirects me to a GitHub repository. Could you please verify the URL again?
Thank you!
Hey @polkagate,
The URL you mentioned is without any parameters (root URL) so API is instructed to just redirect to our github repository.
Try for example these:
(XCM Call)
https://api.lightspell.xyz/x-transfer?amount=200000000&to=Shiden&address=141NGS2jjZca5Ss2Nysth2stJ6rimcnufCNHnh5ExSsftn7U
(Asset query)
https://api.lightspell.xyz/assets/Statemint
More on possibilities of API calls here:
https://paraspell.github.io/docs/api/g-started.html
Also thank you for your kind words about our work!
Awesome project! Glad to see people trying to make XCM easier to us mortals out there.
Hey @pandres95,
Thank you for your kind words.
We will make sure to continue delivering quality and innovation to the XCM integration experience topic.